首页
新闻
通知公告
公开
业务
专题
当前位置:
河南省农机农垦发展中心
专题
河南省农机购置与应用补贴信息公开专栏
信息公开
平顶山市
石龙区
【打印】
【字体:
大
中
小
】
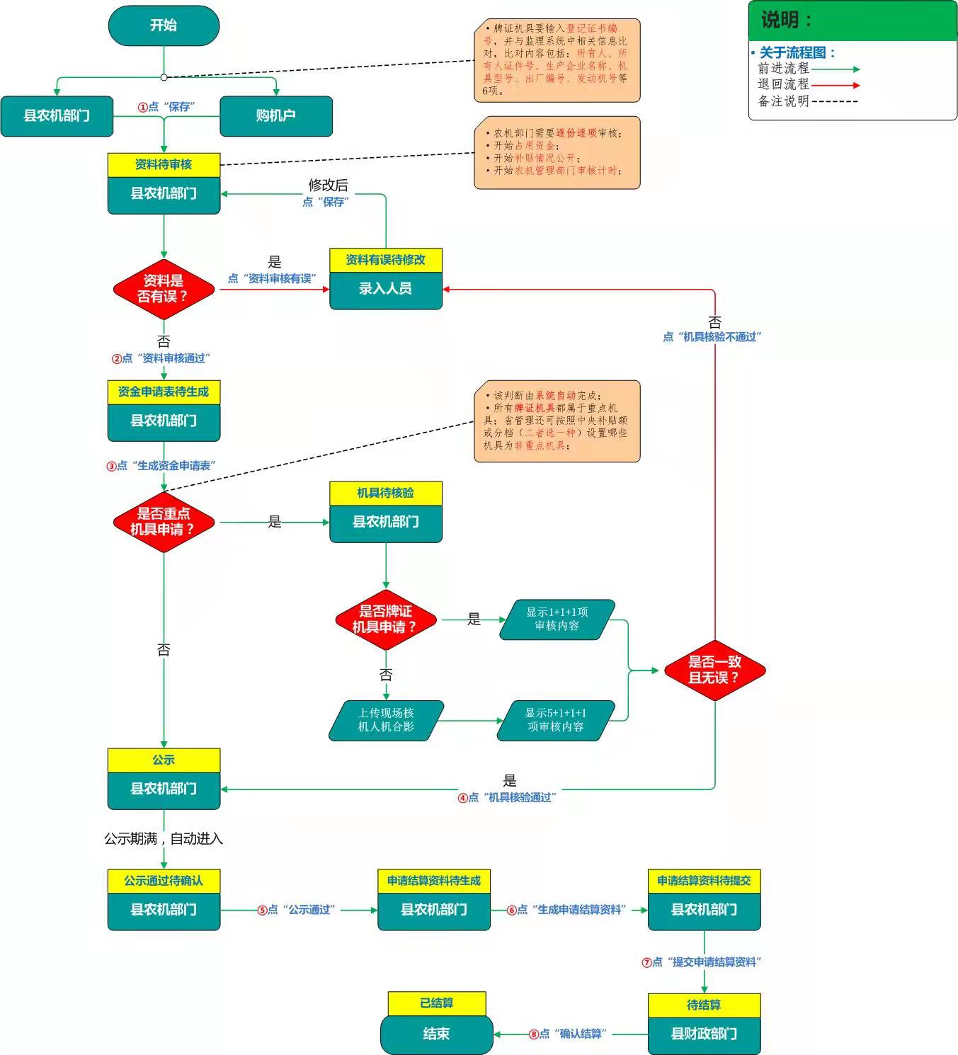
农机购置补贴申请流程制度
发布时间:
2021-12-13
信息来源:
分享:
石龙区2021年度申请操作流程制度.jpg